国产乱国产乱,国产白嫩美女在线,日美韩一级片,啪啪电影院

當前位置:首頁 > 熱點新聞> 新技熱點

SOLIDWORKS 2023新增功能 - PDM數據管理

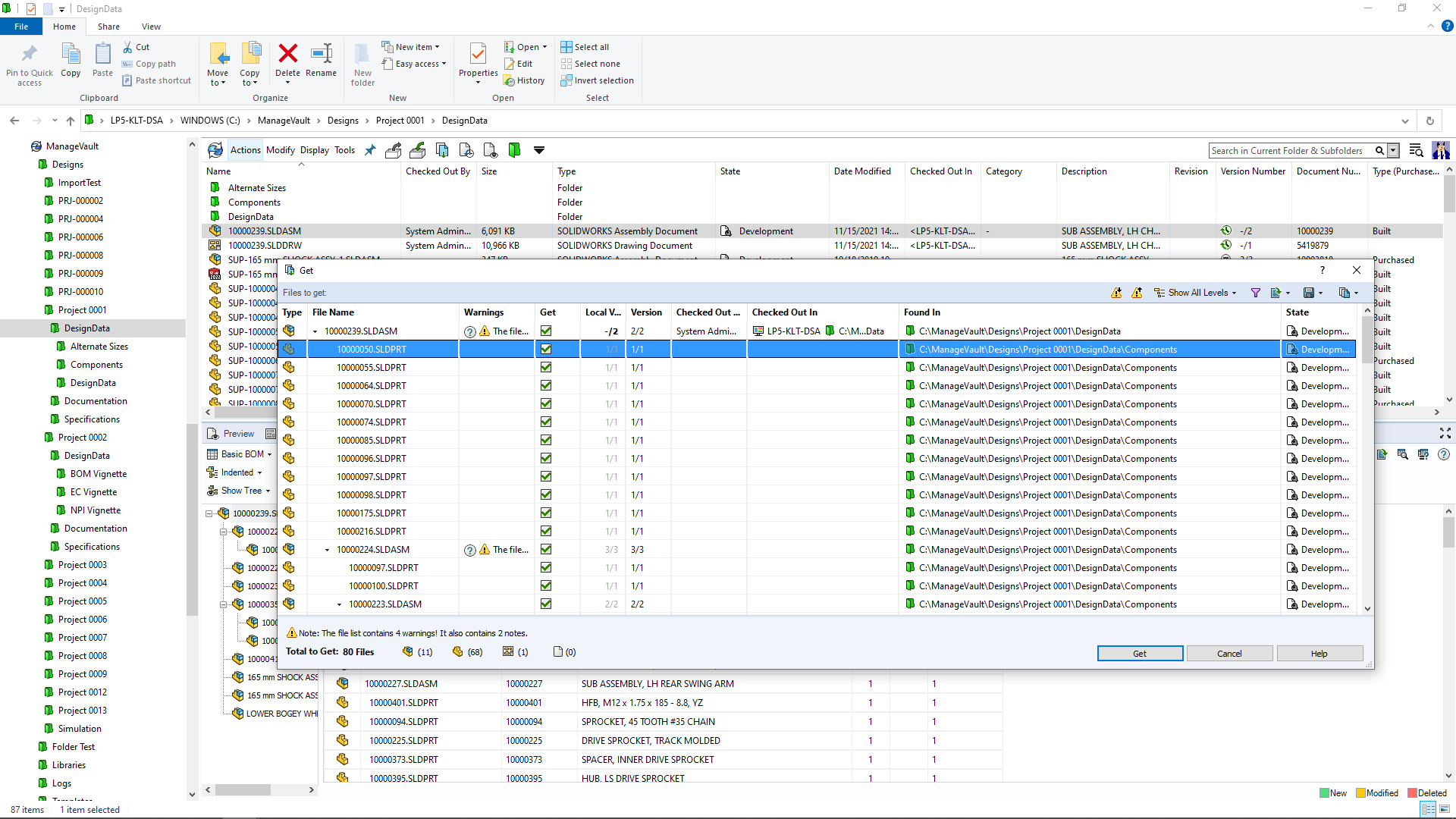
一、增強的文件跟蹤:通過更詳細的審計跟蹤信息和文件跟蹤,提高數據安全性 。

1、按單個用戶跟蹤文件下載。

2、使用新的文件獲取日志界面輕松查看單個用戶的獲取操作。

3、查看有關文件下載人員、下載目標位置和下載時間的關鍵信息。

1.png

二、提高的文件傳輸安全性:提高文件傳輸過程中的數據安全性

1、加密存檔服務器和客戶端之間的文件流量。

2.png

三、改善的可視化:優化通知信息并改善用戶體驗

1、憑借利用 HTML 自定義 PDM 通知模板的功能,更好地傳達設計數據更改。

2、利用新的數據卡圖像文件格式,包括 PNG、JPEG 和 GIF格式。

3、為數據卡控件添加工具提示。

4、顯示 eDrawings? 文件的縮略圖。 

3.png

四、增強的用戶和組控制:改進用戶和組信息和管理

1、輕松恢復以前刪除的用戶。

2、按組顯示繼承的權限 。

3、使用 Active Directory 同步功能更新用戶信息。

4.png

五、提升的性能:在延遲較高的環境中簡化升級和常見操作

1、當覆蓋新版本時,使用文件版本升級工具提高SOLIDWORKS 文件版本升級速度。

3、通過提升的網絡性能,加快與客戶端的存檔和數據庫通信。

5.png


相關資訊

SOLIDWORKS 2023 五大新增功能——Simulation仿真驗證

SOLIDWORKS 2023交互設計十大新增功能

SOLIDWORKS 2023交互設計新功能——協作處理團隊數據 簡化繁瑣操作

SOLIDWORKS 2023 3D CAD機械設計十大新增功能

                      国产乱国产乱 扶风县| 剑阁县| 兴海县| 韶关市| 宁蒗| 萨迦县| 德庆县| 广东省| 炎陵县| 砀山县| 宁乡县| 阿图什市| 东方市| 囊谦县| 乌拉特后旗| 大余县| 邯郸县| 田林县| 深泽县| 安宁市| 延吉市| 乌拉特中旗| 永顺县| 双江| 苗栗县| 密云县| 五河县| 东兴市| 凤凰县| 秭归县| 商洛市| 务川| 恩平市| 河南省| 邹城市| 江北区| 栖霞市| 灵宝市| 陇南市| 汉源县| 大丰市| http://444 http://444 http://444